
狀態模型

上圖描述了 git 對象的在不同的生命週期中不同的存儲位置,通過不同的 git 命令改變 git 對象的存儲生命週期。
工作區 (workspace)
就是我們當前工作空間,也就是我們當前能在本地文件夾下面看到的文件結構。初始化工作空間或者工作空間 clean 的時候,文件內容和 index 暫存區是一致的,隨著修改,工作區文件在沒有 add 到暫存區時候,工作區將和暫存區是不一致的。
暫存區 (index)
老版本概念也叫 Cache 區,就是文件暫時存放的地方,所有暫時存放在暫存區中的文件將隨著一個 commit 一起提交到 local repository 此時 local repository 裡面文件將完全被暫存區所取代。暫存區是 git 架構設計中非常重要和難理解的一部分。
本地倉庫 (local repository)
git 是分佈式版本控制系統,和其他版本控制系統不同的是他可以完全去中心化工作,你可以不用和中央服務器 (remote server) 進行通信,在本地即可進行全部離線操作,包括 log,history,commit,diff 等等。完成離線操作最核心是因為 git 有一個幾乎和遠程一樣的本地倉庫,所有本地離線操作都可以在本地完成,等需要的時候再和遠程服務進行交互。
遠程倉庫 (remote repository)
中心化倉庫,所有人共享,本地倉庫會需要和遠程倉庫進行交互,也就能將其他所有人內容更新到本地倉庫把自己內容上傳分享給其他人。結構大體和本地倉庫一樣。
文件在不同的操作下可能處於不同的 git 生命週期,下面看看一個文件變化的例子。
文件變化

對象模型
倉庫結構
git 分佈式的一個重要體現是 git 在本地是有一個完整的 git 倉庫也就是 .git 文件目錄,通過這個倉庫,git 就可以完全離線化操作。在這個本地化的倉庫中存儲了 git 所有的模型對象。下面是 git 倉庫的 tree 和相關說明:

git 主要有四個對象,分別是 Blob,Tree, Commit, Tag 他們都用 SHA-1 進行命名。
你可以用 git cat-file -t 查看每個 SHA-1 的類型,用 git cat-file -p 查看每個對象的內容和簡單的數據結構。git cat-file 是 git 的瑞士軍刀,是底層核心命令。
Blob 對象
只用於存儲單個文件內容,一般都是二進制的數據文件,不包含任何其他文件信息,比如不包含文件名和其他元數據。
Tree 對象
對應文件系統的目錄結構,裡面主要有:子目錄 (tree),文件列表 (blob),文件類型以及一些數據文件權限模型等。
如下圖輸出:
→ git cat-file -t ed807a4d010a06ca83d448bc74c6cc79121c07c3
tree
→ git cat-file -p ed807a4d010a06ca83d448bc74c6cc79121c07c3
100644 blob 36a982c504eb92330573aa901c7482f7e7c9d2e6 .cise.yml
100644 blob c439a8da9e9cca4e7b29ee260aea008964a00e9a .eslintignore
100644 blob 245b35b9162bec4ef798eb05b533e6c98633af5c .eslintrc
100644 blob 10123778ec5206edcd6e8500cc78b77e79285f6d .gitignore
100644 blob 1a48aa945106d7591b6342585b1c29998e486bf6 README.md
100644 blob 514f7cb2645f44dd9b66a87f869d42902174fe40 abc.json
040000 tree 8955f46834e3e35d74766639d740af922dcaccd3 cli_list100644 blob f7758d0600f6b9951cf67f75cf0e2fabcea55771 dep.json
040000 tree e2b3ee59f6b030a45c0bf2770e6b0c1fa5f1d8c7 doc
100644 blob e3c712d7073957c3376d182aeff5b96f28a37098 index.js
040000 tree b4aadab8fc0228a14060321e3f89af50ba5817ca lib040000 tree 249eafef27d9d8ebe966e35f96b3092d77485a79 mock
100644 blob 95913ff73be1cc7dec869485e80072b6abdd7be4 package.json
040000 tree e21682d1ebd4fdd21663ba062c5bfae0308acb64 src
040000 tree 91612a9fa0cea4680228bfb582ed02591ce03ef2 static
040000 tree d0265f130d2c5cb023fe16c990ecd56d1a07b78c task100644 blob ab04ef3bda0e311fc33c0cbc8977dcff898f4594 webpack.config.js
100644 blob fb8e6d3a39baf6e339e235de1a9ed7c3f1521d55 webpack.dll.config.js
040000 tree 5dd44553be0d7e528b8667ac3c027ddc0909ef36 webpack
詳細解釋如下:

Commit 對象
是一次修改的集合,當前所有修改的文件的一個集合,可以類比一批操作的“事務”。是修改過的文件集的一個快照,隨著一次 commit 操作,修改過的文件將會被提交到 local repository 中。通過 commit 對象,在版本化中可以檢索出每次修改內容,是版本化的基石。
→ git cat-file -t fbf9e415f77008b780b40805a9bb996b37a6ad2c
commit
→ git cat-file -p fbf9e415f77008b780b40805a9bb996b37a6ad2c
tree bd31831c26409eac7a79609592919e9dcd1a76f2
parent d62cf8ef977082319d8d8a0cf5150dfa1573c2b7
author xxx 1502331401 +0800
committer xxx 1502331401 +0800
修復增量bug
詳細解釋如下:

Tag 對象
tag 是一個"固化的分支",一旦打上 tag 之後,這個 tag 代表的內容將永遠不可變,因為 tag 只會關聯當時版本庫中最後一個 commit 對象。
分支的話,隨著不斷的提交,內容會不斷的改變,因為分支指向的最後一個 commit 不斷改變。所以一般應用或者軟件版本的發佈一般用 tag。
git 的 Tag 類型有兩種:
1 lightweight (輕量級)
創建方式:
git tag tagName
這種方式創建的 Tag,git 底層不會創建一個真正意義上的 tag 對象,而是直接指向一個 commit 對象,此時如果使用 git cat-file -t tagName 會返回一個 commit。
→ git cat-file -t v4
commit
→ git cat-file -p v4
tree ceab4f96440655b0ff1a783316c95450fa1fb436
parent 7f23c9ca70ce64fc58e8c7507c990c6c6a201d3d
author 與水 1506224164 +0800
committer 與水 1506224164 +0800
rawtest2
2 annotated (含附註)
創建方式:
git tag -a tagName -m''
這種方式創建的標籤,git 底層會創建一個 tag 對象,tag 對象會包含相關的 commit 信息和 tagger 等額外信息,此時如果使用 git cat-file -t tagname 會返回一個 tag。
→ git cat-file -t v3
tag
→ git cat-file -p v3
object d5d55a49c337d36e16dd4b05bfca3816d8bf6de8 //commit 對象SHA-1
type commit
tag v3
tagger xxx 1506230900 +0800
與水測試標註型tag

總結:所有對象模型之間的關係大致如下:

存儲模型
概念
git 區別與其他 vcs 系統的一個最主要原因之一是:git 對文件版本管理和其他 vcs 系統對文件版本的實現理念完成不一樣。這也就是 git 版本管理為什麼如此強大的最核心的地方。
Svn 等其他的 VCS 對文件版本的理念是以文件為水平維度,記錄每個文件在每個版本下的 delta 改變。
Git 對文件版本的管理理念卻是以每次提交為一次快照,提交時對所有文件做一次全量快照,然後存儲快照引用。
Git 在存儲層,如果文件數據沒有改變的文件,Git 只是存儲指向源文件的一個引用,並不會直接多次存儲文件,這一點可以在 pack 文件中看見。
如下圖所示:

存儲
隨著需求和功能的不斷複雜,git 版本的不斷更新,但是主要的存儲模型還是大致不變。如下圖所示:

檢索模型
→ cd .git/objects/
→ ls
03 28 7f ce d0 d5 e6 f9 info pack
git 的對象有兩種:
一種是鬆散對象,就是在如上 .git/objects 的文件夾 03 28 7f ce d0 d5 e6 f9 等,這些文件夾只有 2 個字符開頭,其實就是每個文件 SHA-1 值的前 2 個字母,最多有 #OXFF 256 個文件夾。
一種是打包壓縮對象,打包壓縮之後的對象主要存在的是 pack 文件中,主要用於文件在網絡上傳輸,減少網絡消耗。
為了節省存儲空間,可以手動觸發打包壓縮操作 (git gc),將鬆散對象打包成 pack 文件對象。也可以將 pack 文件解壓縮成鬆散對象 (git unpack-objects)
→ cd pack
→ ls
pack-efbf3149604d24e6ea427b025da0c59245b2c2ea.idx pack-efbf3149604d24e6ea427b025da0c59245b2c2ea.pack
為了加快 pack 文件的檢索效率,git 基於 pack 文件會生成相應的索引 idx 文件。
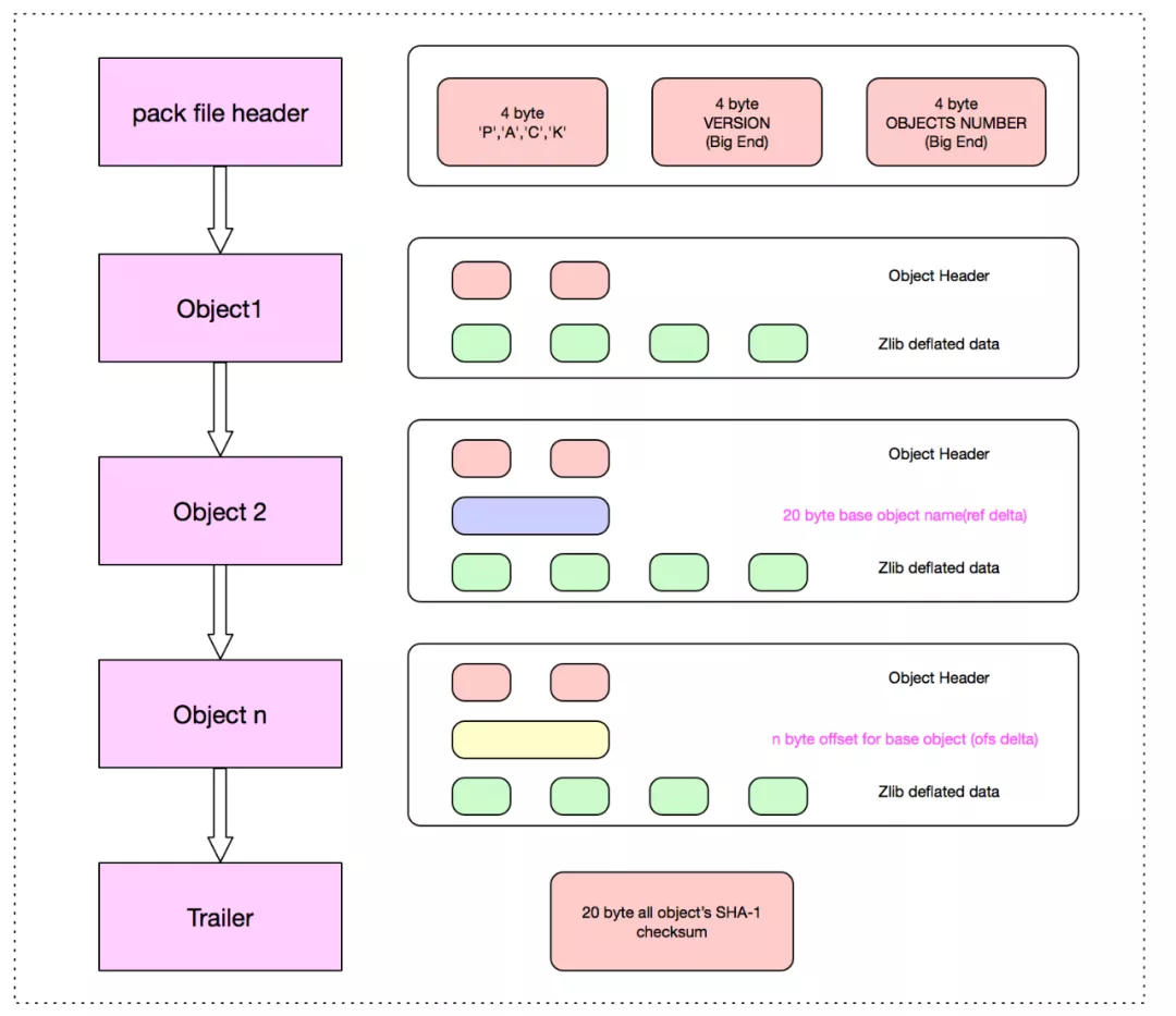
pack 文件
pack 文件設計非常精密和巧妙,本著降低文件大小,減少文件傳輸,降低網絡開銷和安全傳輸的原則設計的。
pack 文件設計的概圖如下:

pack 文件主要有三部分組成,Header, Body, Trailer
- Header 部分主要 4-byte "PACK", 4-byte "版本號", 4-byte "Object 條目數"。
- Body 部分主要是一個個 Git 對象依次存儲,存儲位置在 idx 索引文件中記錄改對象在 pack 文件中的偏移量 offset。
- Trailer 部分主要是所有 Objects 的名 (SHA-1)的校驗和,為了安全可靠的文件傳輸。
下面我們看具體的 pack 文件:

從上圖可知:通過 idx 索引文件在 pack 文件中定位到對象之後,對象的結構主要 Header 和 Data 兩部分。
1 Header 部分

Header 中首 8-bits:1-bit 是 MSB,接著的 3-bits 表示的是當前對象類型,主要有 6種存儲類型,接著的 4-bits 是用於表示該 Object 展開的 (length) 大小的一部分,只是一部分,完整的大小取決於MSB和接下來的多個 bits,完整算法如下:
- 如果 8-bits 中第一位是 1,表示下一個字節還是 header 的一部分,用於表示該對象展開的大小。
- 如果 8-bits 中第一位是 0,表示從下一個字節開始,將是數據 Data 文件。
- 如果對象類型是 OBJ_OFS_DELTA 類型, 表示的是 Delta 存儲,當前 git 對象只是存儲了增量部分,對於基本的部分將由接下來的可變長度的字節數用於表示 base object 的距離當前對象的偏移量,接下來的可變字節也是用 1-bit MSB 表示下一個字節是否是可變長度的組成部分。對偏移量取負數,就可知 base 對象在當前對象的前面多少字節。
- 如果對象類型是 OBJ_REF_DELTA 類型,表示的是 Delta 存儲,當前 git 對象只是存儲了增量部分,對於基本的部分,用 20-bytes 存儲 Base Object 的 SHA-1 。
2 Data 部分
是經過 Zlib 壓縮過的數據。可能是全部數據,也有可能是 Delta 數據,具體看 Header 部分的存儲類型,如果是 OBJ_OFS_DELTA 或者 OBJ_REF_DELTA 此處存儲的就是增量 (Delta) 數據,此時如果要取得全量數據的話,需要遞歸的找到最 Base Object,然後 apply delta 數據,在 base object 基礎上進行 apply delta 數據也是非常精妙的,此文暫不做介紹。
從上面可以很清晰知道 pack 文件格式,我們再從本地倉庫中一探究竟:
不是增量 delta 格式:
SHA-1 type size size-in-packfile offset-in-packfile
增量 delta 格式:
SHA-1 type size size-in-packfile offset-in-packfile depth base-SHA-1
→ git verify-pack -v pack-efbf3149604d24e6ea427b025da0c59245b2c2ea.pack
cb5a93c4cf9c0ee5b7153a3a35a4fac7a7584804 commit 275 189 12
399334856af4ca4b49c0008a25b6a9f524e40350 commit 69 81 201 1 cb5a93c4cf9c0ee5b7153a3a35a4fac7a7584804
e0efbd5121c31964af1615cf24135a7c6c11cc1d commit 268 187 282
7bc9a5e0199bd4a6d4d223ce7e13239631df9635 commit 29 41 469 1 e0efbd5121c31964af1615cf24135a7c6c11cc1d
2e43c62f6ff99c88d20329487137f8dbabc8b3ec commit 220 157 510
b6f173085f49f109a00b2a3f08a7dc499cc47f1f commit 220 157 667
0466b3f1aadde74234f7dd3f4ef7f1505c50fb0c commit 220 157 824
76c5e45f8e295226b1bc5c8c7e2bc98d7eae6be1 commit 74 85 981 1 b6f173085f49f109a00b2a3f08a7dc499cc47f1f
2729f1fa896d384b49a2f5c53d483eacc0929ebb commit 172 127 1066
3cc58df83752123644fef39faab2393af643b1d2 blob 2 11 1193
62189d1a10cc2a544c4e5b9c4aba9493cf5782dc blob 8 15 1204
a9a5aecf429fd8a0d81fbd5fd37006bfa498d5c1 blob 4 13 1219
2b8982f7c281964658d2cd8b6c17b541533dd277 tree 104 105 1232
92c4aafa39ee387a1f8237f00c78c499aebaf0b2 tree 104 105 1337
223b7836fb19fdf64ba2d3cd6173c6a283141f78 blob 2 11 1442
1756ca64f21724f350fe2cc5cfb218883e314c3d tree 71 80 1453
e11ddfa79f01b01a8e1553bbffaa2d6c03ae9f6e tree 71 80 1533
f70f10e4db19068f79bc43844b49f3eece45c4e8 blob 2 11 1613
e982b6207b10a869164e2c8d19d25ffb059e6a16 tree 66 73 1624
f2e9f73f27124916344e0fd03bb449bc6feca59d tree 66 74 1697
d09da444f461d7cee3679666a1ded5ab79832ed0 tree 33 44 1771
non delta: 18 objects
chain length = 1: 3 objects
pack-efbf3149604d24e6ea427b025da0c59245b2c2ea.pack: ok
如 399334856af4ca4b49c0008a25b6a9f524e40350(SHA-1) 表示對象的 base object SHA-1 是 cb5a93c4cf9c0ee5b7153a3a35a4fac7a7584804,base 對象最大深度 (depth) 為 1,如果 cb5a93c4cf9c0ee5b7153a3a35a4fac7a7584804 還有引用對象,則改變 depth 為 2。
pack Header 中最後 4-bytes 用於表示的 pack 文件中 objects 的數量,最多 2 的 32 次方個對象,所以一些大的工程中有多個 pack 文件和多個 idx 文件。
文件的 size (文件解壓縮後大小) 有什麼用呢,這個是為了方便我們進行解壓的時候,設置流的大小,也就是方便知道流有多大。這裡 size 不是說明下一個文件的偏移量,偏移量都是來自索引文件,見下面 idx:
index 文件

由於 version1 比較簡單,下面用 version2 為例子:
分層模式:Header,Fanout,SHA,CRC,Offset,Big File Offset,Trailer。
Header 層
version2 的 Header 部分總共有 8-bytes,version 1 的 header 部分是沒有的,前 4-bytes 總是 255, 116, 79, 99 因為這個也是版本 1 的開頭四個字節,後面 4-bytes 用於表示的是版本號,在當前就是 version 2。
Fanout 層
fanout 層是 git 的亮點設計,也叫 Fanout Table(扇表)。fanout 數組中存儲的是相關對象的數目,數組下標是對應 16 進制數。fanout 最後一個存儲的是整個 pack 文件中所有對象的總數量。Fanout Table 是整個 git 檢索的核心,通過它我們可以快速進行查詢,用於定位 SHA 層的數組起始 - 終止下標,定位好 SHA 層範圍之後,就可以對 SHA 層進行二分查找了,而不用對所有對象進行二分查找。
fanout 總共 256 個,剛好是十六進制的 #0xFF。fanout 數組用 SHA 的前面 2 個字符作為下標(對應 .git/objects 中的鬆散文件目錄名,將 16 進制的目錄名轉換 10 進制數字),裡面值就是用這兩個字符開頭的文件數量,而且是逐層累加的,後面的數組數量是包含前面數組的數據的個數的一個累加。

舉例如下:
1)如果數組下標為 0,且 Fanout[0] = 10 代表著 #0x00 開頭的 SHA-1 值的總數為 10 個。
2) 如果數組下標為 1,且 Fanout[1] = 15 代表著小於 #0x01 開頭的 SHA-1 值的總數為 15 個,從 Fanout[0] = 10 知 Fanout[1] = (15-10)
為什麼 git 設計上 Fanout[n] 會累加 Fanout[n-1] 的數量?這個主要是為了快速確定 SHA 層檢索的初始位置,而不用每次去把前面所有 fanout[..n-1] 數量進行累加。
SHA 層
是所有對象的 SHA-1 的排序,按照名稱排序,按照名稱進行排序是為了用二分搜索進行查找。每個 SHA-1 值佔 20-bytes。
CRC 層
由於文件打包主要解決網絡傳輸問題,網絡傳輸的時候必須通過 crc 進行校驗,避免傳輸過程中的文件損壞。CRC 數組對應的是每個對象的 CRC 校驗和。
Offset 層
是由 4 byte 字節所組成,表示的是每個 SHA-1 文件的偏移量,但是如果文件大於 2G 之後,4 byte 字節將無法表示,此時將:
4 byte 中的第一 bit 就是 MSB,如果是 1 表示的是文件的偏移量是放在第 6 層去存儲,此時剩下的 31-bits 將表示文件在 Big File Offset 中的偏移量,也就是圖中的,通過 Big File Offset 層 就可以知道對象在 pack 中的 offset。
4 byte 中的第一 bit 就是 MSB,如果是 0 31-bits 表示的存儲對象在 packfile 中的文件偏移量,此時不涉及 Big File Offset 層
Big File Offset 層
用於存儲大於 2G 的文件的偏移量。如果文件大於 2G,可以通過 offset 層最後 31 bits 決定在 big file offset 中的位置,big file offset 通過 8 bytes 來表示對象在 pack 文件中的位置,理論上可以表示 2 的 64 次方文件大小。
Trailer 層
包含的是 packfile checksum 和關聯的 idx 的 checksum。
索引流程
從上面的分層知道 git 設計的巧妙。git 索引文件偏移量的查詢流程如下:

查詢算法
通過 idx 文件查詢 SHA-1 對應的偏移量:

在 pack 文件中通過偏移量找到對象:

如果是普通的存儲類型。定位到的對象就是用 Zlib 壓縮之後的對象,直接解壓縮即可。
如果是 Delta 類型需要 遞歸查出 Delta 的 Base 對象,然後再把 delta data 應用到 base object 上(可參考 git-apply-delta)。
參考資料
git 大多資料主要介紹是 git 使用,很少系統去講解底層數據結構和原理。本文通過多個開源代碼入手,結合 git 文檔,參考相關 git 開發者或相關研究文章,git 郵件列表等。下面是我探究覺得比較可靠的資料文檔集。
參考文檔
https://stackoverflow.com/questions/8198105/how-does-git-store-files
https://www.npmjs.com/package/git-apply-delta
https://git-scm.com/book/en/v2/Git-Internals-Packfiles
https://codewords.recurse.com/issues/three/unpacking-git-packfiles
http://shafiulazam.com/gitbook/7_the_packfile.html
http://wiki.jikexueyuan.com/project/git-community-book/packfile.html
http://documentup.com/skwp/git-workflows-book
http://www.runoob.com/git/git-workspace-index-repo.html
http://shafiulazam.com/gitbook/1_the_git_object_model.html
http://eagain.net/articles/git-for-computer-scientists/
https://www.kernel.org/pub/software/scm/git/docs/user-manual.html#object-details
https://stackoverflow.com/documentation/git/topics
https://stackoverflow.com/search?page=2&tab=Votes&q=user%3a1256452%20%5bgit%5d
http://git.oschina.net/progit/9-Git-%E5%86%85%E9%83%A8%E5%8E%9F%E7%90%86.html#9.5-The-Refspec
https://codewords.recurse.com/issues/three/unpacking-git-packfiles
http://shafiulazam.com/gitbook/7_the_packfile.html
https://w.org/pub/software/scm/git/docs/user-manual.html#object-details
git 源碼
sha1_file.c sha1_object_info_extended 讀取對象
sha1_file.c find_pack_entry_one 從索引中尋找
其他 git 源碼
go-git https://github.com/src-d/go-git
gitgo https://github.com/ChimeraCoder/gitgo
編程之外 程序員需要哪些軟技能?
程序員想要不斷自我提升,除了持續精進技術之外,還需要哪些必備的軟技能?在職業、學習上有沒有可行的建議?程序員也需要自我營銷嗎?識別下方二維碼,瞭解程序員編程之外的升值之道:
